This website requires JavaScript.
Explore
Help
Sign In
catarrh
/
simtrace2
Watch
1
Star
0
Fork
0
You've already forked simtrace2
mirror of
https://gitea.osmocom.org/sim-card/simtrace2.git
synced
2026-03-18 06:08:31 +03:00
Code
Issues
Packages
Projects
Releases
Wiki
Activity
Files
d065a4b59df208c719e67c6eeda927de877ac86a
simtrace2
/
sam3s_example
/
atmel_softpack_libraries
/
usb
/
device
/
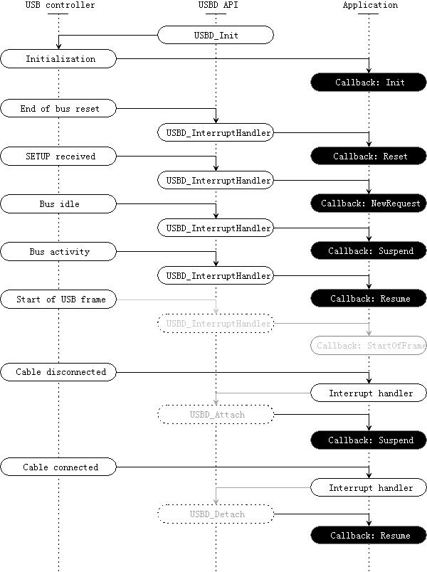
USBDCallbackInvocationFlowchart.png
Christina Quast
b123d740e0
atmel_softpack_libraries usb dir
2014-12-23 13:03:36 +01:00
11 KiB
600x804px
Raw
History
Reference in New Issue
View Git Blame
Copy Permalink