This website requires JavaScript.
Explore
Help
Sign In
public
/
simtrace2
Watch
1
Star
0
Fork
0
You've already forked simtrace2
mirror of
https://gitea.osmocom.org/sim-card/simtrace2.git
synced
2026-04-16 05:07:43 +03:00
Code
Issues
Packages
Projects
Releases
Wiki
Activity
Files
29c99b97afb065b2d373b6d10e98d593caef8a15
simtrace2
/
firmware
/
atmel_softpack_libraries
/
usb
/
device
/
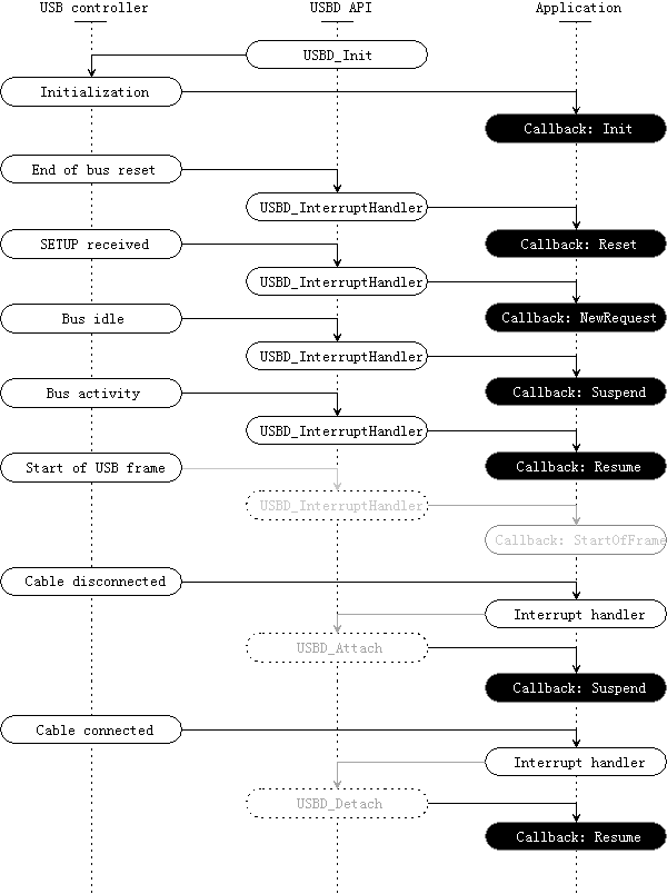
USBDCallbackInvocationFlowchart.png
Christina Quast
5a67c0fef3
Renamed main folder to firmware
2015-04-07 18:24:06 +02:00
11 KiB
600x804px
Raw
History
Reference in New Issue
View Git Blame
Copy Permalink